BIEASES Payment API
The BIEASES Payment API enables merchants to seamlessly integrate secure payment processing into their e-commerce platforms and order management systems. With enterprise-grade security and comprehensive webhook support, you can accept payments globally with just a few API calls.
Key Featuresโ
- ๐ Enterprise Security - RSA+AES encryption with digital signatures
- ๐ Global Coverage - Support for multiple currencies and regions
- โก Real-time Notifications - Instant webhook callbacks for payment events
- ๐ ๏ธ Developer Friendly - RESTful API with comprehensive documentation
- ๐งช Sandbox Environment - Complete testing environment with mock data
- ๐ Comprehensive Reporting - Detailed transaction reporting and analytics
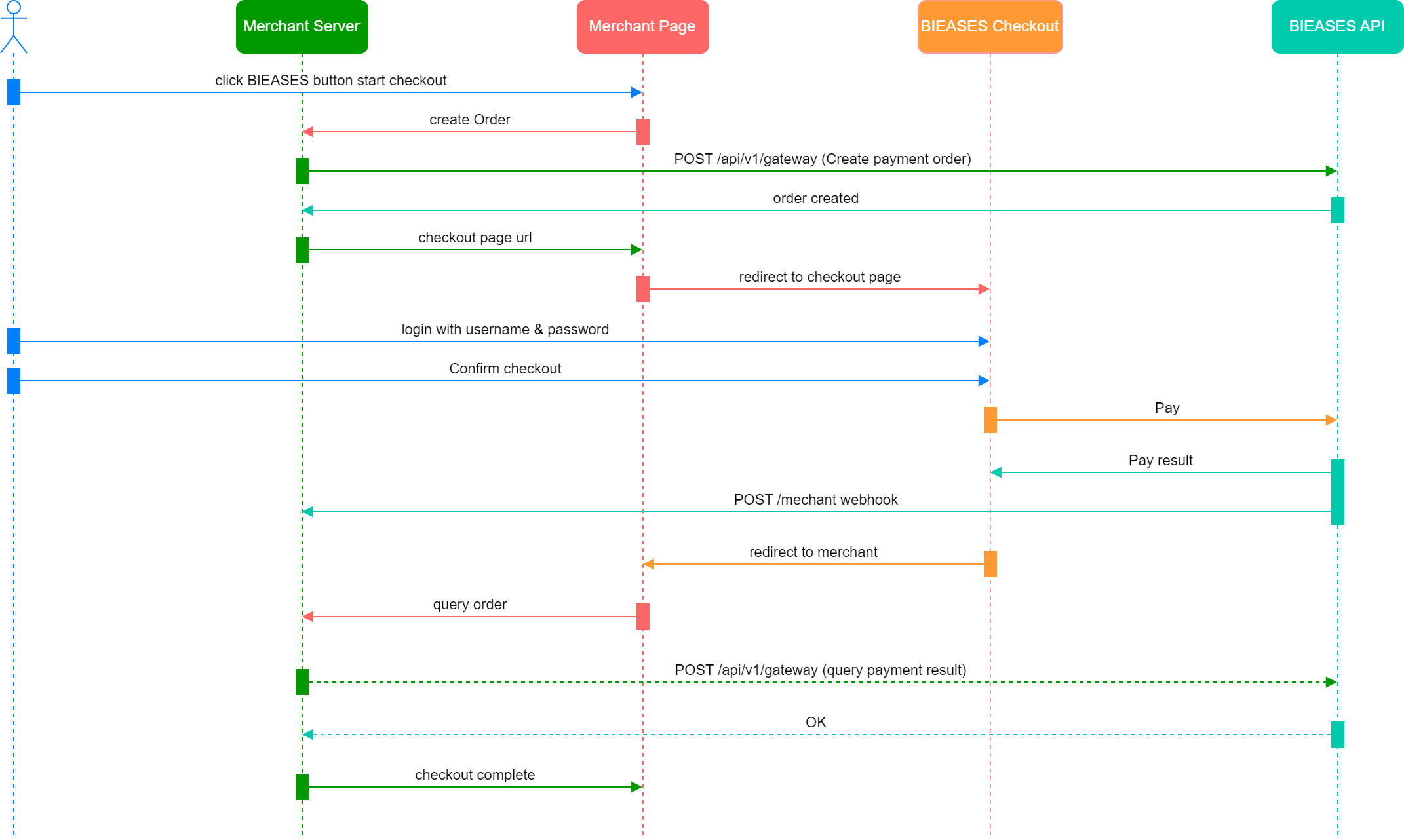
How does the BIEASES payment API work?
Check the diagram below to find out how the BIEASES payment API works with Consumer/Merchant and BIEASES.
Integration Steps
Please follow the steps below to complete the BIEASES payment API integration flow.
Detailed Integration Steps:
-
Sign Up Business Account
- Follow the Quick Start guide to Sign Up.
-
Request Sandbox Access
- Request sandbox access to create a sandbox and get sandbox secure keys.
-
Development & Testing
- The merchant completes the development and testing in the sandbox environment.
-
Request Production Keys
- Once the development and testing are complete, contact support@bieases.com or your account manager to request production secure keys.
-
Go Live & Success
- Go live and customer success.
Setup Environment
Generate keysโ
BIEASES will generate and provide the signing/encryption keys. Please contact your account manager or support@bieases.com to get your keys generated once you have completed the onboarding process.
๐ง Note:
Keep the private key secure, and do not share it with anyone else.
Sandboxโ
๐ Prerequisites:
- Have a valid BIEASES merchant account (follow the Quick Start to create a merchant account).
Request sandbox accessโ
Merchants use the BIEASES payment API sandbox to develop and test their integration with BIEASES.
Only merchant users can access the sandbox environment. Please send a request to support@bieases.com with your merchant ID to obtain sandbox environment access and the secure keys.
The secure keys include:
| Key Type | Description |
|---|---|
| RSA key pairs | Used to sign and verify the signature. Includes the public key and private key. |
| AES key | Used to encrypt/decrypt the payment order information. |
| IV string | A unique, random, and non-repeating value used in cryptography to add randomization to the encryption process. |
Each key is bound to the merchant ID.
๐ง Note:
Currently, the sandbox can only be accessed via a website. Mobile apps are not supported.
Endpoints and Login Portalโ
For the EEA/UK Region:
- API Endpoint:
- EEA Sandbox API base URL: https://app-sandbox-eea.bieases.com
- UK Sandbox API base URL: https://app-sandbox-uk.bieases.com
- Login Portal:
- For merchant user: https://merchant-sandbox.bieases.com
- For individual user: https://app-sandbox.bieases.com
Productionโ
๐ Prerequisites:
- Have completed the development and testing in a sandbox environment.
Request production secure keysโ
Once the merchant has completed the development and testing in the sandbox, contact support@bieases.com to issue the production secure keys.
The secure keys include:
| Key Type | Description |
|---|---|
| RSA key pairs | Used to sign and verify the signature. Includes the public key and private key. |
| AES key | Used to encrypt/decrypt the payment order information. |
| IV string | A unique, random, and non-repeating value used in cryptography to add randomization to the encryption process. |
๐ง Note:
- Please keep the production secure keys safe and do not share those keys with anyone else.
- Please contact support@bieases.com to re-issue the keys if a key was lost.
Production Endpoint(s)โ
Replace the sandbox base URL with the production URL while deploying to the merchant production environment.
For the EEA/UK Region:
- API Endpoint:
- EEA Region:
- Production API base URL: https://app-eea.bieases.com
- UK Region:
- Production API base URL: https://app-uk.bieases.com
- EEA Region:
- Login Portal:
- For merchant user: https://merchant.bieases.com
- For individual user: https://app.bieases.com
๐ Note:
All HTTP requests require TLS 1.2 or higher.
Whitelist server IP addressโ
Before going live, the merchant back-end server IP address(es) need to be whitelisted. Please contact support@bieases.com to add your back-end server IP address to the whitelist or update the IP whitelist.